Plugin Icon

Download Accelerator & Manager Chrome 插件, crx 扩展下载

Plugin Screenshot
Plugin Screenshot
Plugin Screenshot
                    

Easily manage and accelerate your downloads up to 5 times!

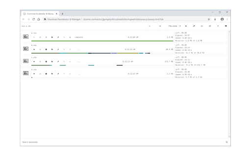
Download Accelerator & Manager is an extension that enables you to download large files with the multi-threaded method. It divides the input file into several sections and then downloads all sections in parallel. Just enter the desired thread count in the interface and then add a new download task. You can add a new download task through the interface (top-section) or simply right-click on a desired download link and then click on the - Download with Accelerator - item in the context menu. Note: after adding a new URL, please adjust the number of threads. Also note that currently, the maximum number of threads is 5. If you have a feature request or found a bug to report, please fill out the bug report form on the addon's homepage (https://mybrowseraddon.com/download-accelerator-manager.html).

分类 🛠️工具
插件标识 monfeonpgfbmljdpjhpjjponhmhefgce
平台 Chrome
评分
★★★☆☆ 3.7
评分人数 15
插件主页 https://chromewebstore.google.com/detail/download-accelerator-mana/monfeonpgfbmljdpjhpjjponhmhefgce
大小 161KiB
官网下载次数 8000
下载地址

CRX扩展文件安装方法

第1步: 打开Chrome浏览器的扩展程序

第2步: 在地址栏输入: chrome://extensions/

第3步: 开启右上角的【开发者模式】

第4步: 重启Chrome浏览器 (重要操作)

第5步: 重新打开扩展程序管理界面

第6步: 将下载的crx文件直接拖入页面完成安装

注意:请确保使用最新版本的Chrome浏览器

同类插件推荐

Kecilin Download Booster

Kecilin Download Booster

WebExtension for Kecilin Download BoosterKecilin D

Nice Downloads!

Nice Downloads!

A lightweight & efficient extension of Chrome’

Google Chrome的免费下载管理器。

Google Chrome的免费下载管理器。

轻松管理和加速下载最多5次!我们的Google Chrome™免费下载管理器将使您下载所有类型的文件

Turbo Download Manager (3rd edition)

Turbo Download Manager (3rd edition)

一款具有速度加速、网站蜘蛛、动态分割、恢复、暂停、下载恢复功能的下载管理器。Turbo Downlo

Download with Ant Download Manager

Download with Ant Download Manager

Download files with Ant Download Manager (AntDM)An

Turbo Download Manager (Classic)

Turbo Download Manager (Classic)

a download manager with multi-threading supportTur

下载管理Pro版

下载管理Pro版

一款好用的下载管理扩展Download Manager Pro是一款简洁高效的下载管理插件。 -

Downloads Pro

Downloads Pro

A clean and modern download manager for profession

Thunder下载管理器

Thunder下载管理器

一个极速的下载管理器功能: 1. 管理chrome下载任务 (新建下载, 暂停, 继续, 停止, 清

Download Accelerator & Manager

Download Accelerator & Manager

Easily manage and accelerate your downloads up to

Internet Download Accelerator

Internet Download Accelerator

Intercept downloads for Internet Download Accelera

Security Tweaks

Security Tweaks

Improve your online security with few tweaks via t

PageAccel

PageAccel

Loads streamlined, accelerated, easy-to-use web pa